
目次
概要
発注の登録・編集が行えます。
発注は伝票形式の入力となっており、
1伝票に対して10品目の登録ができるようになっています。
(外注工程発注はこの画面から入力はできません)
このシステムでは、発注を自動で作成する機能があります。
自動で作成された発注に対しても編集することは可能となっています。
操作説明
登録方法
メニューから起動した場合、発注伝票Noを空白もしくは発注伝票Noを指定して「追加」ボタンを押下します。
空白の場合は、システムが自動で番号を付けます。
番号を指定した場合、もしその番号が既に他で使用されていたら、エラーとなります。

発注伝票一覧・発注明細一覧から登録する場合は、それぞれの登録ボタンを押下します。
発注入力が起動してきますが、一覧から起動したときでは、登録・編集・削除のボタンがなくなります。
メニューから起動したときには、追加ボタンを押下した時に初めて登録モードになりますが、
一覧から起動したときには、既に登録モードになっています。

変更・削除方法
メニューから起動した場合、
変更もしくは削除したい発注伝票Noを入力して「編集」もしくは「削除」ボタンを押します。

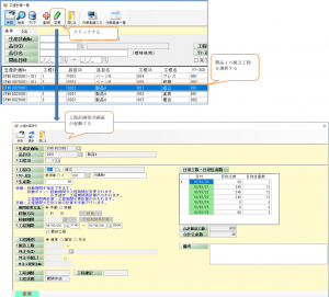
伝票部分項目説明

| 項目 | 説明 |
| 発注伝票No | 登録時は未入力可能です。未入力の時には、自動採番が行われます。 また、発注伝票Noを入力して変更ボタンを押下すると入力した発注伝票に対する変更ができ、 削除ボタンを押すと見積りに対する削除ができます。 |
| 仕入先 | 仕入先を入力します。 |
| 取引区分 | 「買掛」「未払」「現金」から選択します。 将来、拡張するための項目です。 |
| 納期 | 納期を入力します。 この納期は明細全体にかかります。 明細にも項目として納期を持っていますが、 明細の納期は、この伝票の納期と違う場合のみ入力します。 |
| 手配予定日 | 手配を行う日(発注をかける日)を入力します。 初期値としては、現在日が入ります。 |
| 発注部門 | 注文をかける部門を入力します。 |
| 発注担当者 | 注文をかける担当者を入力します。 |
| 発行予定日 | 注文書を印刷する日です。 手配予定日から、工場マスタの発行LTを使い算出されます。 |
| 備考 | 備考を入力します。 |
明細部項目説明

| 項目 | 説明 |
| 品目CD ・品目名 | 品目CD、品目名を入力します。 |
| 発注数 | 注文する数量を入力します。 この数量は、在庫単位でなくてもかまいません 発注単位で入力する場合は、 品目マスタの「発注単位を持つ」にチェックを入れておく必要があります。 |
| 単位 | 品目CDを入力すると、自動的に表示されます。 発注単位の場合は、品目マスタの発注単位 在庫単位の場合は、品目マスタの在庫単位が使用されます。 |
| 発注単価 | 単価取得の条件が満たされていると自動的に入力されます。 条件とは次の4つです 品目CD 仕入先CD 注文数量 手配予定日 これらを条件に仕入単価マスタから単価を取得します。 存在しない場合には、品目マスタの仕入単価を取得します。 この項目を未入力にすると、直接発注金額が入力できるようになります。 |
| 発注金額 | 直接入力する場合は、発注単価を入力しないでください。 通常は数量、単価を入力すると 自動的に計算され表示されます。 |
| 納期 | 納期を入力します。 ヘッダー部分の納期と違いがない場合は入力する必要はありません。 |
| 受入状態 | 受入状態は次の通りです。 見受入 部分 ← 一部受入が完了している状態です。 完了 |
| 検収状態 | 検収状態は次の通りです。 未検収 部分 ← 一部検収が完了している状態です。 完了 |
| 備考 | 備考を入力します。 |
| 仮単価 | 単価が決まってなく、仮として入力している時にチェックを行います。 仮単価のチェックが入っていると受入することができません。 |
| キャンセル | 注文をキャンセルした時にチェックを入れます。 |

